Gewone procedure - bevoegdheid deputatie
Toepassingsgebied
Aanvragen voor nieuwe inrichtingen van klasse 1 en hervergunningen van inrichtingen van klasse 1 verlopen via de gewone procedure. Voor aanvragen n.a.v. een wijziging of aanvulling van de indelingslijst met een project-MER of een OVR of een passende beoordeling is de gewone procedure van toepassing.
Aanvragen voor louter veranderingen van een vergunde inrichting van klasse 1 of voor stedenbouwkundige handelingen / verkavelingen kunnen verlopen via de gewone of vereenvoudigde procedure. Welke aanvragen kunnen via de vereenvoudigde procedure is geregeld in de wetgeving.
Projecten die voorkomen op de Vlaamse lijst, of die gelegen zijn op twee of meer provincies, moeten aangevraagd worden bij de Vlaamse minister.
Dossiersamenstelling en indiening
Via de omgevingsvergunning kan je toelating krijgen tot zowel de bouw als het exploiteren van een inrichting. Hiervoor moet slechts één dossier ingediend en één vergunningsprocedure doorlopen worden. In de meeste gevallen is het bouwen onlosmakelijk verbonden met het exploiteren. De bouw van een stal hangt samen met het houden van dieren. Bij het fabriceren van producten hoort de constructie van installaties en gebouwen waarin de processen plaatsvinden. Dit gaat over zogenaamde “gemengde projecten”.
De omgevingsvergunning verplicht in het indienen van een geïntegreerd samengesteld dossier milieu en bouw voor gemengde projecten.
Een verlenging van de termijn voor de behandeling van de aanvraag is mogelijk, maar hiervoor is een wettelijke reden vereist.
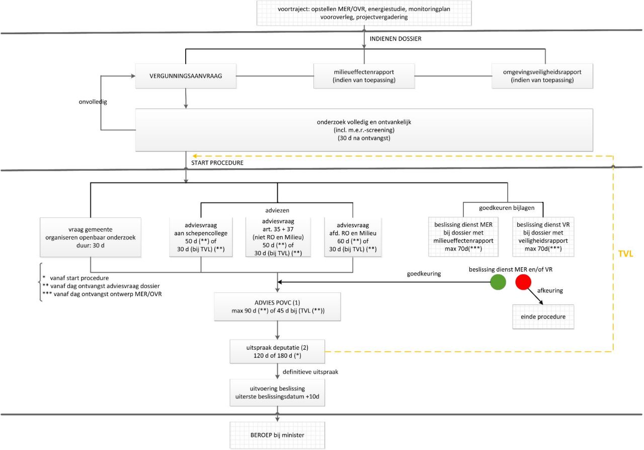
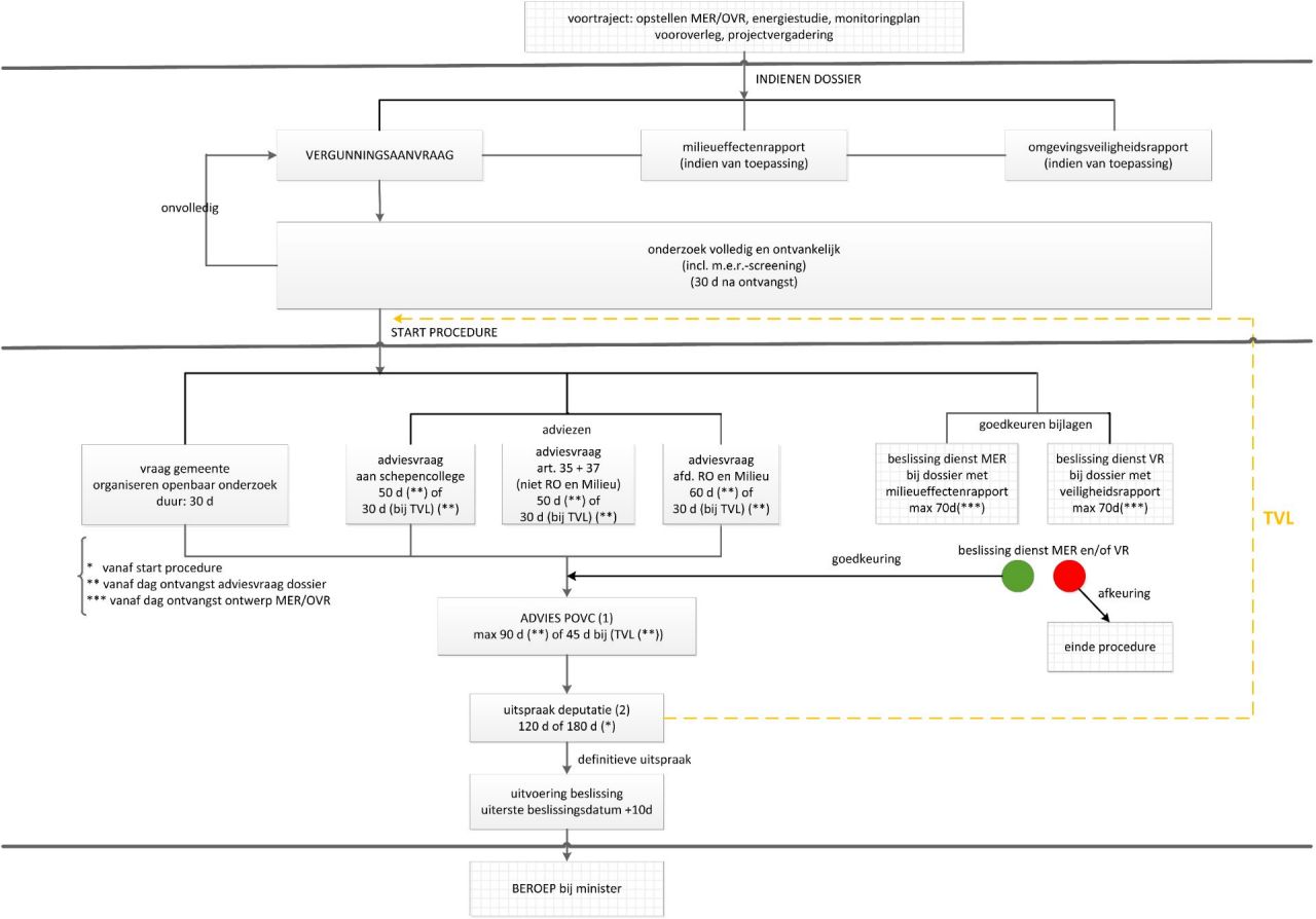
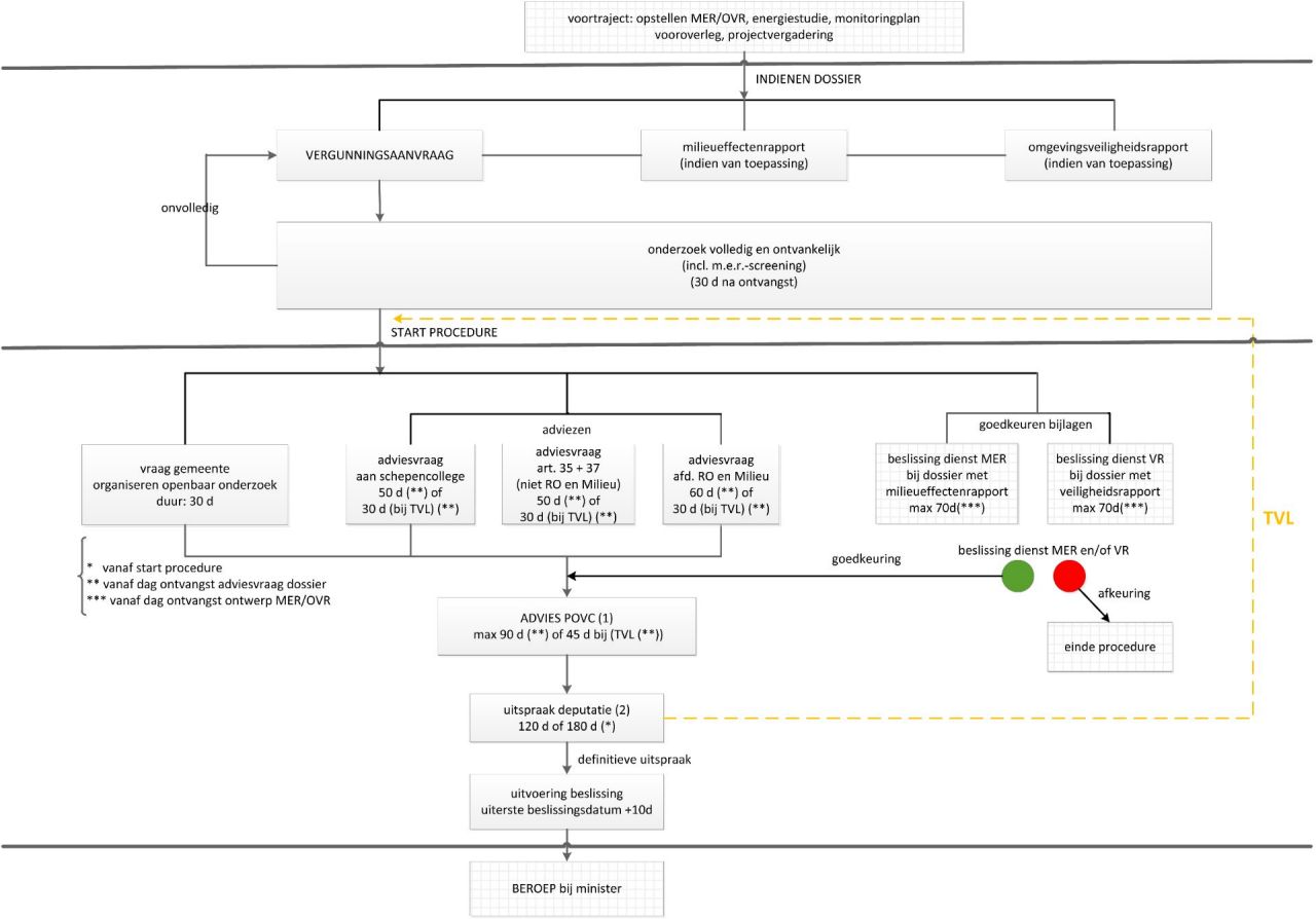
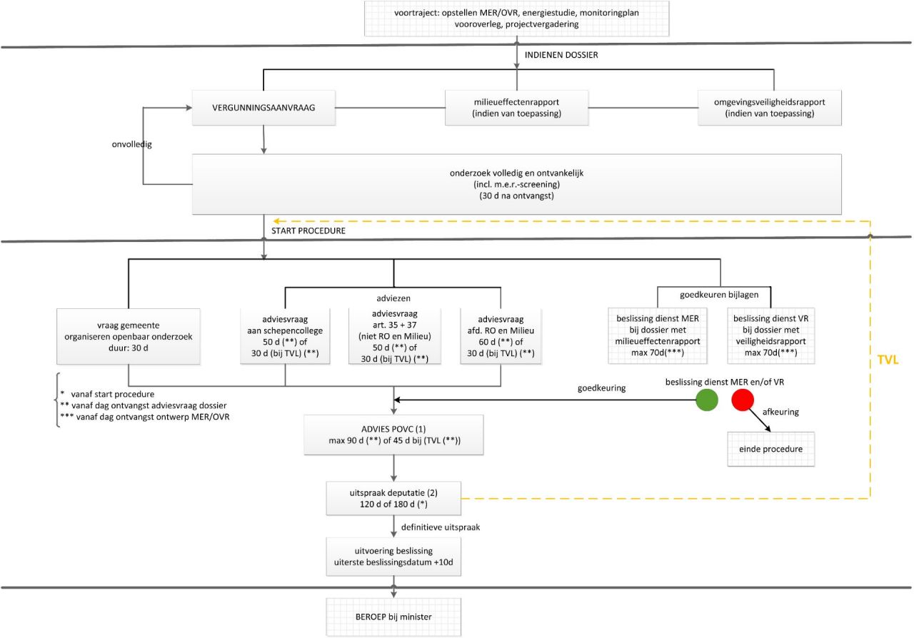
Stroomschema

Je kunt het stroomschema hieronder downloaden in een groter formaat.